Welcome to Monday, where code meets caffeine for a full-throttle start to your week! In today's .NET newsletter, we've fine-tuned scalability, polished up performance tips, and lined up a pit crew of insights to keep your dev engine running like a dream. Buckle up and explore the sophisticated mechanics behind your favorite framework, all delivered with just the right mix of wisdom and wit to keep seasoned pros like you engaged. Let's make this week a masterpiece in code!
Today's Articles
| Building cloud application with .NET Aspire | | https://medium.com/c-sharp-programming/building-cloud-application-with-net-aspire-fb9951074da9 .NET Aspire is a set of tools that helps developers create distributed applications and frees from managing container configuration. It… Continue reading on .Net Programming » | |  | | |
| Why FusionCache Outperforms .NET 9’s Hybrid Cache | | https://medium.com/@shamuddin/why-fusioncache-outperforms-net-9s-hybrid-cache-4771adb02a79 A Proven, Production-Ready Caching Solution You Can Trust Today Continue reading on Towards Dev » | |  | | |
| An overview of Elixir from C# developer | | https://medium.com/@actor-swe/an-overview-of-elixir-from-c-developer-5eac37fb2d66 Recently I’ve discovered a programming language called Elixir. Elixir describes itself as a dynamic, functional language for building… | |  | | |
| Natural Language Processing using Microsoft.Extensions.AI | | https://www.csharp.com/blogs/natural-language-processing-using-microsoftextensionsai Learn how to build a .NET Web API application with CRUD operations using NLP and Microsoft.Extensions.AI. Integrate Azure OpenAI for natural language queries, manage light systems, and explore seamles... | |  | | |
| Understanding UUID v7 in .NET 9 | | https://www.csharp.com/article/understanding-uuid-v7-in-net-9/ .NET 9 introduces UUID v7, which includes a timestamp for better ordering of UUIDs based on creation time. It provides a unique identifier with 48-bit timestamp, 12-bit, and 62-bit random components f... | |  | | |
| Build Responsive eCart App with Angular and Bootstrap | | https://www.csharp.com/article/build-responsive-ecart-app-with-angular-and-bootstrap/ This article covers the essentials of creating a mobile-friendly, dynamic shopping cart app with Angular, leveraging Bootstrap's grid system and UI components for seamless user experiences across devi... | |  | | |
| EF Core Updates: Simple vs. Smart — The Complete Picture | | https://medium.com/@rpavank2000/ef-core-updates-simple-vs-smart-the-complete-picture-45d4ca6bc39a TL;DR: Entity Framework Core offers multiple ways to update records. While the straightforward approach of fetching and updating all… | |  | | |
| 4 C# Coding Mistakes That Will Annoy Your Teammates | | https://medium.com/write-a-catalyst/4-c-coding-mistakes-that-will-annoy-your-teammates-4e42a08ca211 I’ve been programming in C# for over a decade and have repeatedly seen the same coding errors. Continue reading on Write A Catalyst » | |  | | |
| .NETAPI Gateways veYARP | | https://190601030.medium.com/netapi-gateways-veyarp-d5d39c3bcb06 Mikro servis mimarisine geçişle birlikte API Gateway kavramı hızla önem kazandı. .NET ekosisteminde daha önce Ocelot gibi kütüphaneler… | |  | | |
| Customizing a single client sign-in using parameters in Duende IdentityServer | | https://damienbod.com/2025/02/17/customizing-a-single-client-sign-in-using-parameters-in-duende-identityserver/ This post looks at customizing the sign-in UI and the sign-in options in an ASP.NET Core application using Duende IdentityServer and ASP.NET Core Identity. There are multiple ways of changing the look... | |  | | |
| C# DateTime Conversion Extract Date from Unformatted String | | https://www.csharp.com/blogs/c-sharp-datetime-conversion-extract-date-from-unformatted-string Learn how to extract a date from an unformatted string in C# using DateTime conversion techniques. Extracting dates from unformatted strings in C# can be done using regular expressions or date-parsing... | |  | | |
| Choosing Between .NET MAUI, Flutter, and React Native: Which One is Best for Your Next Project? | | https://medium.com/@sridharsocialn/choosing-between-net-maui-flutter-and-react-native-which-one-is-best-for-your-next-project-002bc66fe638 Understanding the Basics | |  | | |
| Various Methods to Count Occurrences of Each Number in Array or List | | https://www.csharp.com/article/various-methods-to-count-occurrences-of-each-number-in-array-or-list/ In this article, I'll show you different ways to count how often a number appears in C#. We'll look at methods like LINQ, Dictionary, GroupBy, and Parallel.ForEach, and see which ones work best for sm... | |  | | |
| The Curious Case of .NET ConcurrentDictionary and Closures | | https://khalidabuhakmeh.com/the-curious-case-of-dotnet-concurrentdictionary-and-closures I was recently looking at the Duende Software codebase, and I kept seeing the same suggestion offered by the IDE tooling whenever I encountered a ConcurrentDictionary: “Closure can be eliminated: meth... | |  | | |
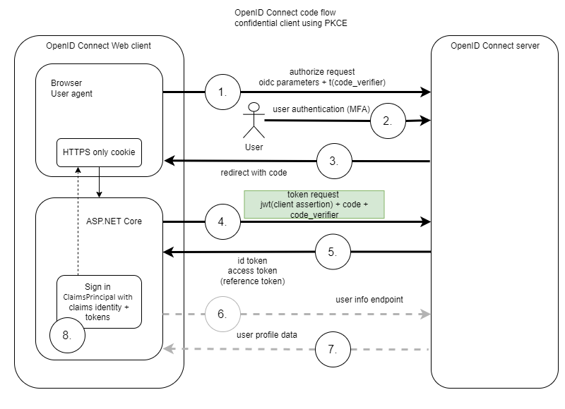
| Use client assertions in OpenID Connect and ASP.NET Core | | https://damienbod.com/2025/02/24/use-client-assertions-in-openid-connect-and-asp-net-core/ Client assertions is a method of client authentication which can be used in OpenID Connect. This provides an alternative to client secrets. This approach enhances security by using signed tokens (JWTs... | |  | | |
| Top 10 Libraries for PDF Generation and Modification in .NET (Compared & Ranked) | | https://medium.com/@kohzadi90/top-10-libraries-for-pdf-generation-and-modification-in-net-compared-ranked-718e3e4e3e45 PDF generation and modification are critical tasks in many .NET applications, from generating invoices and reports to handling document… | |  | | |
| Deep Dive into .NET Large Object Heap (LOH) and Practical Use of ArrayPool for High-Performance | | https://medium.com/@damithw/deep-dive-into-net-large-object-heap-loh-and-practical-use-of-arraypool-t-for-high-performance-22e244138e8d If you’re building performance-critical applications in .NET, you’ve probably encountered terms like Large Object Heap (LOH) and memory… | |  | | |
| Coding Flight Controls in C# | | https://medium.com/unity-coder-corner/coding-flight-controls-in-c-88a16326b95a Objective: Coding the pitch, yaw, roll, acceleration, and deacceleration of a spaceship in the Unity 3D Engine. Continue reading on Unity Coder Corner » | |  | | |
| Detailed Explanation of Use of Private Class vs Private Method | | https://www.csharp.com/article/detailed-explanation-of-use-of-private-class-vs-private-method/ A private class and a private method serve different purposes in object-oriented programming. A private class is restricted to its containing class, ensuring encapsulation, while a private method is u... | |  | | |
| .NET Serialization Smackdown: JSON vs. MessagePack vs. Protobuf — Who Rules Your Bytes? | | https://niravinfo.medium.com/net-serialization-smackdown-json-vs-messagepack-vs-protobuf-who-rules-your-bytes-e83027c22cc8 Hey fellow code warlocks! 🧙♂️ Ever lie awake wondering if your JSON serializer is secretly judging your life choices? Let’s talk… | |  | | |
| In Depth Understanding of Action and Func Delegates -C# | | https://www.csharp.com/blogs/in-depth-understanding-of-action-and-func-delegates-c-sharp Learn about Action and Func delegates in C# with an in-depth exploration of their differences and usage. Understand how Action delegates are used for methods with no return value, while Func delegates... | |  | | |
| Be Proficient at the New LINQ Index Method in .NET | | https://medium.com/@nagarajvela/be-proficient-at-the-new-linq-index-method-in-net-3df5717b45a0 Simplification of Data Queries and Performance Enhancement with the Latest Feature of LINQ. | |  | | |
| Why You Should Avoid Using Parallel.ForEach Without Throttling | | https://medium.com/@kohzadi90/why-you-should-avoid-using-parallel-foreach-without-throttling-fc26d3e16406 Performance optimization is a cornerstone of modern software development. | |  | | |
| A Beginner's Guide to Blazor in C# | | https://www.csharp.com/blogs/a-beginners-guide-to-blazor-in-c-sharp Blazor enables developers to build interactive web applications using C# and .NET instead of JavaScript, leveraging WebAssembly for client-side execution and offering reusable components, strong tooli... | |  | | |