Editor's note
I pulled together a pretty broad mix this time: API fundamentals, runtime performance, modern language features, and a few practical app-building pieces. The .NET 10 GC article and the boxing deep dive are especially useful if you care about where memory costs still hide. I also liked the Minimal API filters and cache stampede pieces because they map straight to day-to-day production code.
APIs, GC, and C# 14 updates
Tuesday musings: it's the perfect day to hit pause and reflect on the .NET labyrinth we navigate daily. After shaking off the Monday hustle, let's channel our inner sage and sharpen those developer skills with today's curated wisdom. This isn't just another stack of articles—each piece is a stepping stone on your seasoned journey through the ever-evolving tech landscape. Get comfortable (coffee in hand, of course) and discover insights seamlessly tailored to enhance your .NET prowess.
Today's Articles
|
|
|
|
|
|
|
|
|
|
|
|
|
|
|
|
|
|
|
|
|
|
Jasen's take on today's picks
Level Up Your .NET Debugging and Profiling with GitHub Copilot
Copilot in Visual Studio gets practical here, not hypothetical—nice for anyone trying to speed up debugging.
Hidden Costs of Boxing in C#: How to Detect and Avoid Them
A solid reminder that boxing can still quietly tax hot paths when you’re not watching allocations.
🔄 Reverse a String Without Using Extra Space
Good beginner-friendly algorithm practice; straightforward, but worth scanning if you mentor newer devs.
Mastering REST APIs in ASP.NET Core and C#: A Complete Guide for .NET Developers
A useful REST refresher that stays close to how ASP.NET Core apps are actually built.
Introduction to Cloud-Native .NET Development
Cloud-native guidance that keeps the stack concrete: ASP.NET Core, Docker, and cloud SDKs.
🔍 How to Find the Largest Element in an Array?
This one is all about hidden runtime costs and how to spot them before they show up in prod.
Setting Up .NET Projects with Azure SDKs and AWS SDKs
Helpful if you’re wiring .NET to cloud services across vendors and want the setup steps in one place.
Field-backed Properties in C# 14
Field-backed properties in C# 14 are a small syntax change with real payoff for validation and normalization.
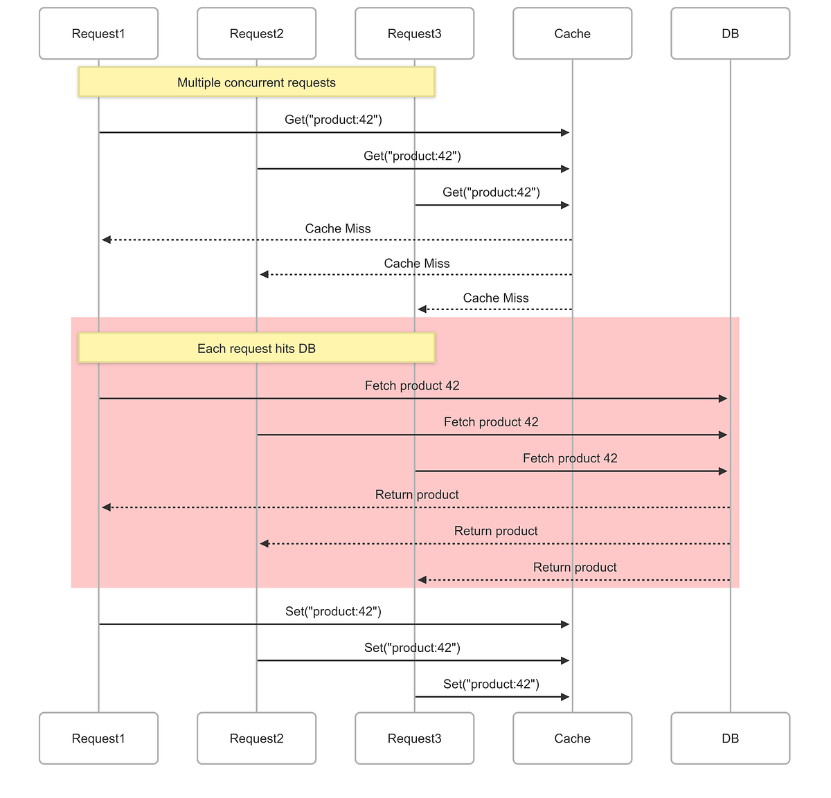
Cache stampedes are one of those problems that only look theoretical until traffic spikes.
ScriptManager, Alert, Alertify, and Confirmation in ASP.NET + JavaScript
WebForms lives on in a lot of shops; this is a practical UI-feedback walkthrough for that world.
Token Validation and Generation in ASP.NET – Step-by-Step Guide
Token generation and validation basics, with a real-world API context rather than pure theory.
Spinning Up a Minimal Todo List API in .NET
A minimal API starter that’s especially approachable if you’re coming from Node and React.
What's new in VS Code: Coding agent integration updates
Worth a look if you’re tracking where VS Code’s coding agent support is headed.
What .NET 10 GC Changes Mean for Developers
The .NET 10 GC changes piece is the kind of runtime update you’ll want to read before upgrading.
Understanding Constructors and Destructors in C# (.NET)
Constructor/destructor basics, clearly explained for developers who want the refresher without fluff.
ASP.NET Community Standup - Razor Reloaded
Razor Reloaded plus background coding agents makes this a good watch for current ASP.NET direction.
State Management in .NET MAUI: MVVM, MVU, and Dependency Injection
State handling in MAUI is still a daily pain point; MVVM, MVU, and DI is the right trio to compare.
Top 15 .NET Interview Questions (With Answers & Examples)
Interview prep, but the useful kind: fundamentals plus examples you can actually talk through.
Understanding Filters in Minimal API with .NET 9.0
Minimal API filters are becoming one of the nicest ways to centralize validation, auth, and logging.
C# Developers, Wake Up: Exceptions Are Dead — Result Pattern Rules Now
Result-pattern thinking over exceptions is a strong debate starter, especially for teams chasing cleaner control flow.











