Welcome to the midweek .NET rendezvous, where the code is sharp and your humor even sharper. It's Wednesday, or as we like to call it, the developer's 'aha' moment—the point where you masterfully tweak that rogue piece of code that's been pestering you since Monday. With today's newsletter, we've assembled a sizzling set of insights and trends that will invigorate your project toolbox, almost as satisfying as watching your favorite classic muscle car roar to life—rest assured, your .NET skills will shine with the experience of a seasoned driver. Let's keep the engines running and discover what's next in the .NET world!
Today's Articles
| Common Language Runtime (CLR) in .NET | | https://www.c-sharpcorner.com/article/common-language-runtime-clr-in-net/ The Common Language Runtime (CLR) is the core of .NET, managing code execution, memory, security, and cross-platform compatibility. It compiles IL to native code, enabling safe, efficient app performa... | |  | | |
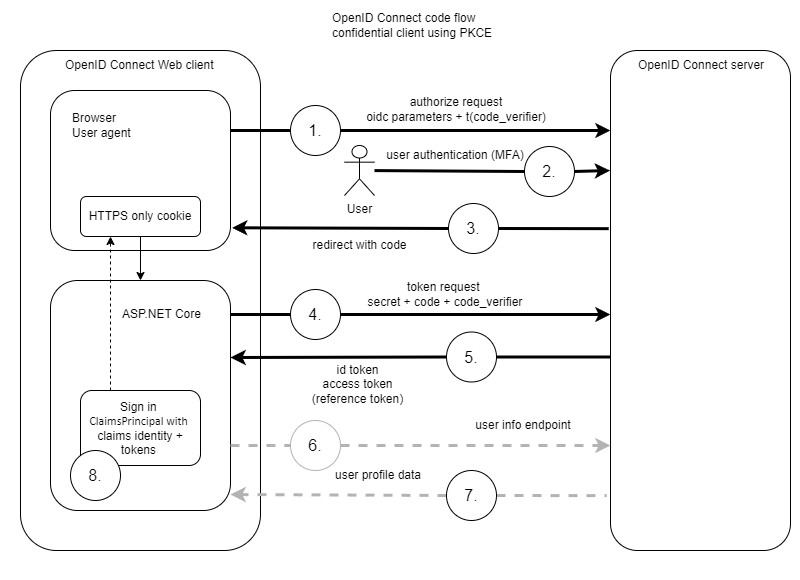
| Implement ASP.NET Core OpenID Connect with Keycloak to implement Level of Authentication (LoA) requirements | | https://damienbod.com/2025/07/02/implement-asp-net-core-openid-connect-with-keykloak-to-implement-level-of-authentication-loa-requirements/ This post looks at implementing an OpenID Connect client in ASP.NET Core and require a level of authentication (LoA) implemented using Keycloak. The applications are hosted using Aspire. The LoA is re... | |  | | |
| Why You Must Switch from System.Data.SqlClient to Microsoft.Data.SqlClient Now | | https://medium.com/@nagarajvela/why-you-must-switch-from-system-data-sqlclient-to-microsoft-data-sqlclient-now-3d9ba2a8b9c2 Unlock the enhanced security, compatibility, speed, and performance easily in one quick switch. Continue reading on Towards Dev » | |  | | |
| IEnumerable vs IQueryable in C# — What Every .NET Developer Should Know | | https://medium.com/@karthikns999/ienumerable-vs-iqueryable-3643756013b4?source=rss------csharp-5 Explore the key differences between IEnumerable and IQueryable in C# and learn when to use each for optimal performance. | |  | | |
| Build a RESTful Student Info API with ASP.NET MVC & C#.NET | | https://www.c-sharpcorner.com/article/build-a-restful-student-info-api-with-asp-net-mvc-c-sharp-net/ Learn how to build a simple RESTful API using ASP.NET MVC in C#. This beginner-friendly tutorial guides you through creating a student info API with models, controllers, routing, and JSON output step ... | |  | | |
| Deploying IP Address Management (IPAM) in Azure | | https://www.c-sharpcorner.com/article/deploying-ip-address-management-ipam-in-azure/ Azure IP Address Management (IPAM) helps plan, allocate, and manage private IPs efficiently using Virtual Network Manager and IP pools, preventing conflicts and ensuring organized address space deploy... | |  | | |
| File based apps in .NET (dotnet run app.cs ) | | https://leedale.me/file-based-apps-in-net-dotnet-run-app-cs-807f036d327c At the Microsoft Build 2025 conference this year, the .NET team announced a new feature released in Preview 4 of .NET 10 called “File… | |  | | |
| Why C#? | | https://newsletter.techworld-with-milan.com/p/why-csharp I might have been skeptical if someone had told me years ago that C# would become my preferred programming language for most projects. | |  | | |
| .NET Versioning: A Complete Guide to Major.Minor.Build.Revision | | https://medium.com/@info_4533/net-versioning-a-complete-guide-to-major-minor-build-revision-3cd3d5f1deff Understanding and implementing proper versioning in your .NET projects | |  | | |
| One at a Time or All at Once? C# Concurrency and Parallel | | https://medium.com/@kittikawin_ball/one-at-a-time-or-all-at-once-c-concurrency-and-parallel-602c72d6ef05 What you choose Concurrency or Parallel? | |  | | |
| AutoMapper and MediatR Commercial Editions Launch Today | | https://www.jimmybogard.com/automapper-and-mediatr-commercial-editions-launch-today/ Today I'm excited to announce the official launch and release of the commercial editions of AutoMapper and MediatR. Both of these libraries have moved under their new corporate owner (me), Lucky Penny... | |  | | |
| Is developing for Linux on Windows feasible? | | https://www.youtube.com/watch?v=rNd5gpFameE | |  | | |
| .NET MAUI Community Standup - Blazor for Mobile with AI? Here's how. | | https://www.youtube.com/watch?v=31zDPcvZLRI | | <img src="https://cdn.dotnetnews.co/imports/1f303e8941a21a4e31d872983d7cb25931a55cce34ed35180b9292235f5f1fe5.jpg" width="100%" style="display:block" class="hide-on-mobile" data-bit="iit" alt="Article preview"s how." height="200" loading="lazy" decoding="async"> | | |
| Organizing Entity Configurations with IEntityTypeConfiguration in Entity Framework Core | | https://medium.com/munchy-bytes/organizing-entity-configurations-with-ientitytypeconfiguration-in-entity-framework-core-f5a2e290ec04 In modern software development, robust data access mechanisms are vital for creating efficient and scalable applications. In this context… Continue reading on Tech Blog » | |  | | |
| Harnessing the Options Pattern in .NET for Your Legal Practice Management App | | https://medium.com/@venkataramanaguptha/harnessing-the-options-pattern-in-net-for-your-legal-practice-management-app-d46a9ef01e1f Managing configuration in a growing .NET application can quickly become unwieldy — especially when you’re juggling billing rates… | |  | | |
| Local AI + .NET = AltText Magic in One C# Script | | https://devblogs.microsoft.com/dotnet/alttext-generator-csharp-local-models/ Learn how to generate image AltText using .NET 10 and local AI models — all in a single C# file with dotnet run app.cs. A fun and accessible example of what AI can do beyond chat. The post Local AI +... | |  | | |
| 10 Common Mistakes Developers Make with Entity Framework Core (and How to Fix Them) | | https://medium.com/c-sharp-programming/10-common-mistakes-developers-make-with-entity-framework-core-and-how-to-fix-them-1838daf876b6 Hi everyone, In this post, I’ll share the most common mistakes developers (even experienced ones) make when working with Entity Framework… Continue reading on .Net Programming » | |  | | |
| A Typical Day in the Life of a Prompt Engineer: A Theoretical Perspective | | https://www.c-sharpcorner.com/article/a-typical-day-in-the-life-of-a-prompt-engineer-a-theoretical-perspective/ Prompt engineering merges linguistics, AI, and cognitive science to shape large language model behavior. It’s an emerging discipline designing structured prompts, workflows, and safety controls, vital... | |  | | |